Explore Sibling Objects with AGrid’s Intelligent Related List
Table of Contents
Welcome to the first blog post in our series, where we’ll explore sibling objects using the Intelligent Related Lists feature within the AGrid Product in Salesforce. In today’s dynamic business landscape, the fusion of intelligence and efficiency has paved the way for transformative innovations, and the Intelligent Related Lists feature within the AGrid Product stands as a beacon of change.
Challenges: Unlocking Sibling Objects Depths
In Salesforce, a common challenge arises when you need to access and view sibling objects in related list view that share a common parent: list views restrict us to single objects, and related lists are confined to direct connections. The Intelligent Related List feature in AGrid solves this problem effortlessly.It’s like solving a puzzle with missing pieces. For example, you might need to:
- View Open Leads on Cases for the Account they share.
- See available physicians from the Physician Object on the Surgeon Object’s detail page, both being sibling but not directly related under a common Clinical Department.
These challenges reflect the limitations of Salesforce’s default functionalities, which often lead to fragmented data and the reliance on manual cross-referencing or resource-intensive custom development. While Salesforce offers solutions like displaying records as URLs or using reports, what if we told you there’s a better way?
The Game-Changer: Intelligent Related Lists
Enter the game-changer: Intelligent Related Lists. These Customizable grid interface effortlessly showcase records from one child object under another, all without requiring a direct lookup relationship, enhancing your ability to view sibling objects in related list view. They reveal insights that were once obscured, offering flexible options like inline editing and direct record management. This makes AGrid an interactive grid solution for Salesforce users.
Use Case: Explore Sibling Objects with AGrid
Salesforce’s ability to view related list views on a record’s detail page is typically limited to direct lookup relationships. This limitation becomes apparent when you need to access information about sibling objects that are indirectly connected through a common parent, such as viewing Cases of an Account under Opportunities. The Intelligent Related List feature in AGrid overcomes this limitation.

Unlocking Sibling Object Insights with AGrid’s Intelligent Related Lists
Here’s a simple, step-by-step guide to unveiling these insights using AGrid’s Intelligent Related List feature to view sibling objects in related list view:
1. Access AGrid Configuration: Open or create AGrid Configuration for the target sibling object.

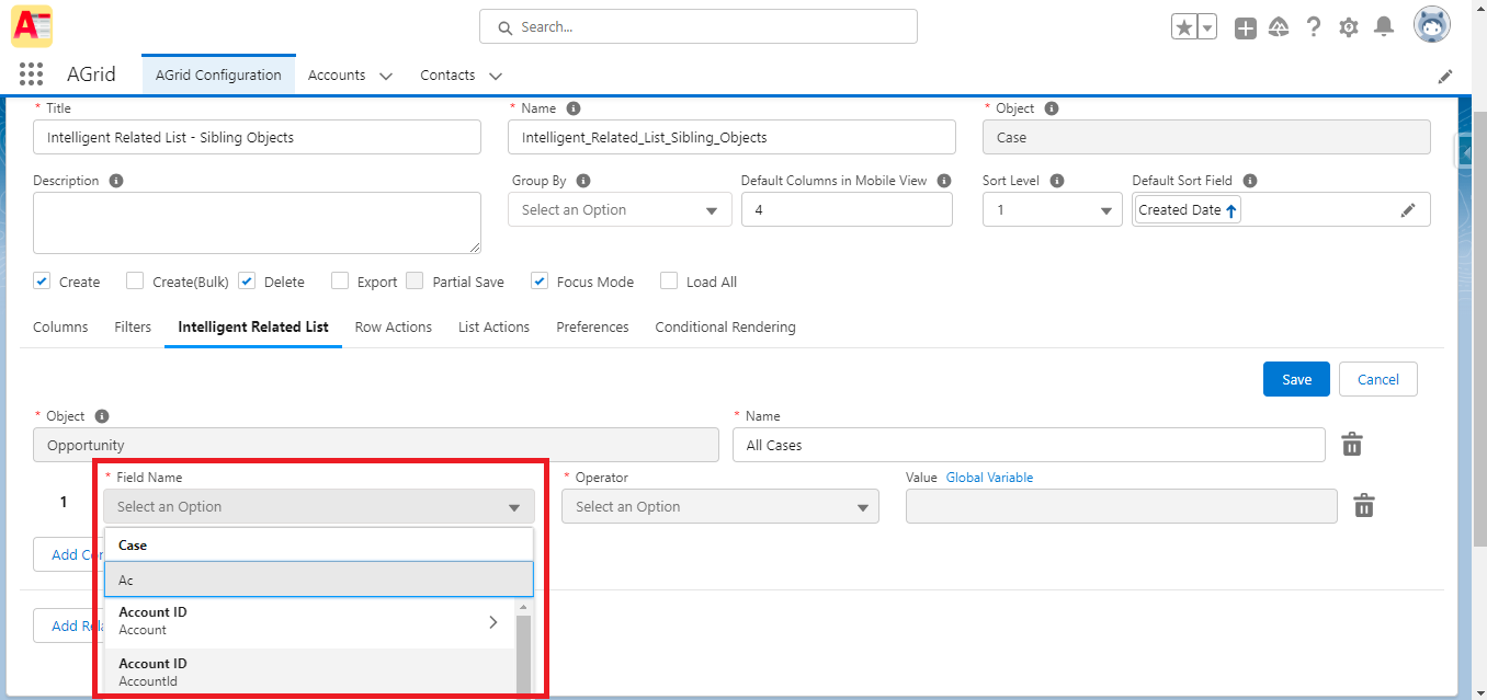
2. Intelligent Related Tab: Navigate to the Intelligent Related Tab and click “Add Related Filters.”

3. Select Source Sibling Object: Choose the sibling object to set up filters.

4. Name the Intelligent Related List: Assign a name for easy identification.
5. Adding Filter Conditions:
- Select a field from the left box based on AGrid configuration.

- Choose an operator aligned with the field’s datatype.
- Set a value or use a global variable tied to the chosen object.

6. Additional Filter Conditions: Enhance filtering with conditions like creation dates or status.
7. Save and Apply: Save the Intelligent Related List and AGrid Configuration.

8. Place on Record Detail Page: Edit the Opportunity record’s detail page, add AGrid, and select the Intelligent Related List.
NOTE: Ensure correct placement to avoid errors and enhance the user experience.

9. Finalize and Witness the Magic: Save edits, return to the record detail page, and observe data seamlessly.

Conclusion: Exploring a New Data Frontier
As we wrap up this blog, remember that it’s just the beginning of our journey through Intelligent Related Lists within AGrid. We’ve busted through the barriers of traditional list views and related lists, making your Salesforce experience more exciting. The world of Salesforce data just got more interesting, and you’re in for an exciting ride. Keep that curiosity alive and get ready for more fun insights and innovations ahead!
To keep the adventure going, go back to our Introduction to Intelligent Related Lists blog for the basics. And if you’re eager to dive deeper into the topic of “Viewing Sibling Records as a List View on the Same Record”
Ready to Transform with AI?
Related Blogs

Why OpenAI is Transforming Equipment Repair

Why OpenAI is Transforming Equipment Repair

Why OpenAI is Transforming Equipment Repair



