Access Grandchild Records in Salesforce with AGrid’s List Views
Table of Contents
Challenge: Bridging the Gap in Salesforce Hierarchy
While Salesforce’s hierarchical view is invaluable, inability to view grandchild records in related list view directly from the parent complicates data relationship management and workflow optimization.. Imagine overseeing a vast network of clients, each with their own set of child and grandchild records. Navigating this intricate web of data forces, you into a time-consuming process of clicking through numerous links and pages.
AGrid’s List Views as a Solution for Accessing Grandchild Records
But what if there was a solution to grant you a comprehensive view of related records, including those elusive grandchild records, all on the parent’s page? Enter AGrid, the tool that addresses this challenge head-on.
AGrid revolutionizes your ability to view and manage hierarchical records, including grandchild records in related list view, all within a unified interface. This tool provides essential functionalities like Interactive Grid to streamline your workflow effectively.
Dive into Use Case: Comprehensive Grandchild Record Access
In our real-world scenario, imagine the need to access all Opportunity Line Items for every Opportunity associated with an Account or dive into the details of Child Opportunities created under a parent Opportunity, all within a single view.
AGrid takes your list-view experience of hierarchical records to the next level, offering not just viewing but also editing, filtering, sorting, conditional highlighting, and a wealth of other functionalities to streamline your workflow.
Step-by-Step Guide: Configuring AGrid’s List Views to Access Grandchild Records
1. Establish the Opportunity Object Hierarchy: Begin by setting up self-lookup parent field within the Opportunity Object. This foundational step organizes data efficiently.
2. Access AGrid Configuration: Dive into the AGrid Configuration for the Opportunity. Customize or create tailored configurations for enhanced lightning grid Salesforce.

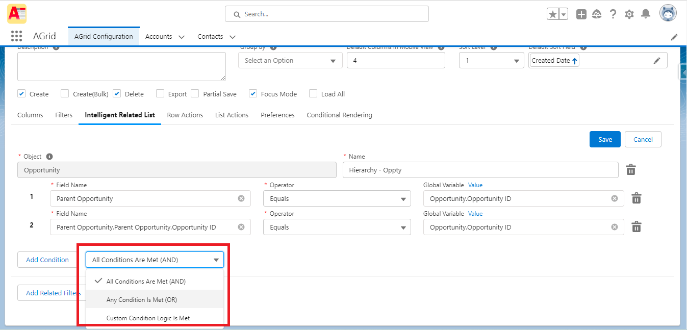
3. Configure Intelligent Related Tab: Within the AGrid Configuration, navigate to the Intelligent Related Tab. Click “Add Related Filters” to initiate the configuration.

4. Select the Same Object: Align your Object choice with Opportunity, mirroring the AGrid Configuration. This ensures seamless viewing of child records, enhancing data management.

5. Name Your Intelligent Related List: Provide a meaningful, business-centric name for your Intelligent Related List. This name guides placement on a record detail page.
6. Set Filters and Conditions:
- Choose Opportunity Object fields in the left box, aligning with AGrid Configuration.

- Select an operator based on the field’s data type.
- Input specific values or tap into global variables for versatility.

7. Add Additional Filters: Enhance precision by adding more filters. Here, an extra filter is added to isolate Grandchild records under the Parent Opportunity.

8. Update Logic: Ensure the Logic for added filters is updated to accurately view Grandchild records on Opportunity.

9. Grouping results: Optimize hierarchy records by grouping the AGrid Configuration by the “Parent Opportunity” field. This groups child and Grandchild records for clarity.

10. Save Configurations Preserve your crafted settings by saving both Intelligent Related List and primary AGrid Configuration for future use.

11. Place AGrid Component
- Navigate to the gear icon, select “Edit Page.”
- Choose placement under Related Lists or directly on the detail page.
- Select the appropriate AGrid and input the assigned Intelligent Related List name.

- Finalize and Witness the Convenience: With edits saved, return to the detail page. Experience the convenience of viewing child records directly on the parent Opportunity, organized and efficient, thanks to AGrid’s capabilities.

Conclusion
AGrid’s Intelligent Related List views redefine Salesforce data management by bridging the hierarchy gap. This intelligent tool empowers you to effortlessly access and view grandchild records in related list view on the parent page. With AGrid, experience streamlined data navigation, increased efficiency, and enhanced decision-making capabilities, making it an indispensable asset in your Salesforce toolkit.
- For a comprehensive understanding of Intelligent Related Lists, revisit our “Introduction Blog”
- Ready to explore even further? Check out our next blog on “Data from Unrelated Objects as Listviews” to unlock the full potential of AGrid’s Intelligent Related Lists.




